



By Application
By CPU

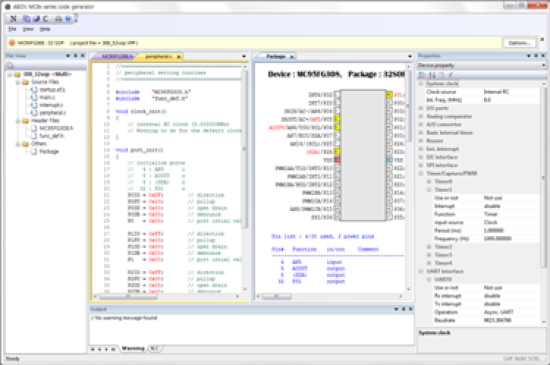
CodeGen8 is a code generation program for ABOV’s 8051 microcontroller series.
It helps users create C-based basic source code projects and provides easy and convenient user interface for setting up internal peripherals and port control.
◾ Supports 8051 8-bit series microcontroller.
◾ Easy and convenient user interface
◾ Internal peripheral device and port setting menu
◾ Automatic generation of C code based on device libraries
◾ Supports KEIL and IAR project creation.
* For further information on the devices, please contact: sales_gl@abov.co.kr



